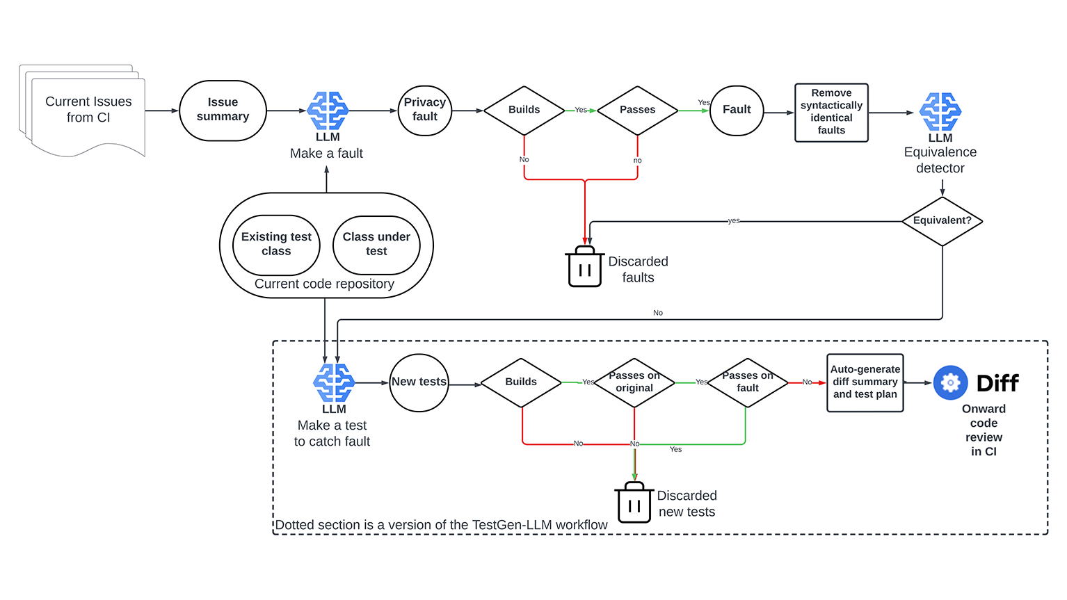
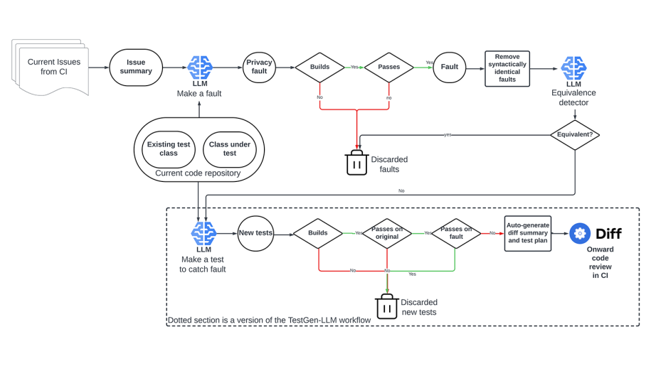
A top-level overview of the architecture of the ACH system. The system leverages LLMs to generate faults, check them against possible equivalents, and then generate tests to catch those faults.
A top-level overview of the architecture of the ACH system. The system leverages LLMs to generate faults, check them against possible equivalents, and then generate tests to catch those faults.
Meta believes in building community through open source technology. Explore our latest projects in Artificial Intelligence, Data Infrastructure, Development Tools, Front End, Languages, Platforms, Security, Virtual Reality, and more.
ANDROID
iOS
WEB
BACKEND
HARDWARE
To help personalize content, tailor and measure ads and provide a safer experience, we use cookies. By clicking or navigating the site, you agree to allow our collection of information on and off Facebook through cookies. Learn more, including about available controls: Cookie Policy